BTC/HKD-0.26%
ETH/HKD-0.38%
LTC/HKD+1.38%
ADA/HKD-0.51%
SOL/HKD-0.63%
XRP/HKD+0.25%在Chia官方近日舉行的視頻會議“ChiaPoolsforPoolOperators”上,創始人BramCohen與其團隊成員共同分享了Chia耕種池協議相關的最新信息及進展,詳細介紹了Chia耕種池協議的設計原則、運行機制及技術背景,并再次確認官方耕種池協議將很快上線。以下內容由“藍貝殼云儲”整理自會議信息,具體內容請以Chia官方為準。


Chia團隊不希望其相關“耕種池”產生一家獨大的局面,即便在某些情況下這種局面已經形成,他們也會保證這些大型耕種池無法作惡。Chia團隊中的耕種池協議程序負責人之一MarianoS.表示,在大多數工作量證明機制下的礦池協議中,礦池會去創建區塊,礦工則會去進行哈希碰撞,“區塊的創建”直接關聯于“代幣獎勵的發放”,這樣的機制下礦池會擁有極大的控制權。而Chia的耕種池協議中,“區塊的創建”與“耕種池協議”之間是完全分離的,耕種池只負責“代幣獎勵的發放”。它收集農民farmer的全部代幣獎勵,并按比例將它們分配給這些農民。這些農民可以運行他們自己的全節點,也可以將自己連接至第三方并代理他們去為自己運行全節點。
Chia全網有效算力34.84?EiB 挖礦產出1,496,110枚:金色財經報道,據chiaexplorer數據顯示,2021年8月22日,Chia當前全網有效算力為34.84?EiB,目前XCH總量22,496,110枚,挖礦產出1,496,110枚。當前每天每TiB算力可產出0.0003個XCH,1TiB算力挖出1枚XCH需要花費約10年309天。行情顯示,當前XCH報價為254.67美元,日內漲幅1.23%。[2021/8/22 22:28:53]

Chia耕種池設計中的基本原則
為農民保障安全:農民無需信任耕種池,農民也絕不需要向耕種池上傳他們的私鑰,這些私鑰全部都保存在本地。由于在工作量證明機制中的礦池不涉及到私鑰,礦工只需不斷進行哈希碰撞并將其提交,以此贏取獎勵,礦工需將自身算力投入礦池,所以其中不存在作弊行為。然而在Chia的空間證明機制中由于涉及到私鑰去創造簽名,其農民并不與耕種池進行綁定,因此理論上農民在可以贏取Chia的同時又去對另一方進行簽名,出現多挖作弊的行為。為避免這種作弊行為的發生并確保其安全性,Chia的耕種池協議相對于普通的礦池協議會更復雜也更難于建設。為耕種池保障安全:P圖以加密的形式與相關智能合約進行綁定,而該合約指向某一特定耕種池,由此便可以防止農民作弊。1.75/.25獎勵分割機制也會有效抵御耕種池之間的攻擊行為。在目前的版本中,P圖里加密存儲了公鑰。團隊曾試圖將耕種池地址加密存儲至P圖中,以此防止農民的多挖作弊行為,然而這種做法會讓農民無法更換耕種池,一旦P盤完成,他們就只能固定加入某一特定耕種池中,這不僅非常不方便,而且還會導致耕種池趨向中心化。最終團隊決定使用智能合約去綁定耕種池地址,從而有效解決了上述問題。區塊創建更為去中心化:農民們可以選擇運行自己的全節點,從而助力去中心化,也可以選擇代理耕種池為自己運行全節點。可自由更換耕種池:農民可以隨時更換耕種池,無需重新P盤,同時確保農民無法為贏取更多獎勵而對耕種池作弊。不涉及“注冊”、“用戶名”和“密碼”等,農民可以直接在鏈上更換耕種池并直接開始耕種。無需重復配置的區塊鏈備份系統:假設某農民擁有A和B兩臺計算機,這兩臺計算機中用到同樣的key,那么只要其中一臺計算機加入了某耕種池,則另一臺計算機就會自動加入該耕種池并進行耕種,無需重復手動進行配置。什么是Singleton?
Chia全網有效算力15.39EiB 挖礦產出741,740枚:金色財經報道,據chiaexplorer數據顯示,2021年6月2日,Chia當前全網有效算力為15.39EiB,目前XCH總量21,741,740枚,挖礦產出741,740枚。當前每天每TiB算力可產出0.0006個XCH,1TiB算力挖出1個XCH需要花費約4年265天。行情顯示,當前XCH報價為774美元,日內漲幅7.56%。[2021/6/2 23:03:57]
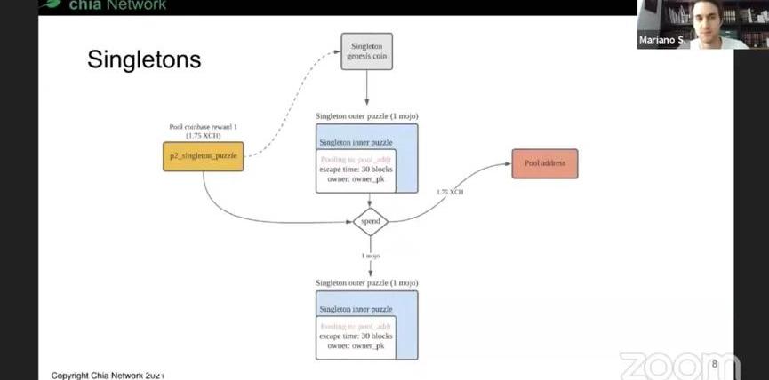
每個Singleton都是獨一無二的,類似于NFT,一旦在區塊鏈上創建,那么它就永遠是獨一無二的。在新的Chia耕種池P圖中,將會包含特定的Singleton支付地址。

用戶通過Singleton創始幣來創建你的第一個Singleton,這個創始幣可以是你錢包里的任意Chia代幣,因為用戶想要在Chia區塊鏈上生成記錄,就必須通過花費Chia代幣來實現,如此才能開始創建Singleton。在創建獨一無二的Singleton時,用戶可以將具體的耕種池相關信息加入其中,包括耕種池的地址、URL、用戶的公鑰等,這些信息將全部上鏈。

Chia全網有效算力11.86EiB 挖礦產出692,850枚:金色財經報道,據chiaexplorer數據顯示,2021年5月28日,Chia當前全網有效算力為11.86EiB,目前XCH總量21,692,850枚,挖礦產出692,850枚。當前每天每TiB算力可產出0.0007個XCH,1TiB算力挖出1個XCH需要花費約3年254天。行情顯示,當前XCH報價為810美元,日內跌幅2.4%。[2021/5/28 22:51:43]
一旦用戶想要更新Singleton上的信息,就需要花費這個Singleton去創建新的Singleton,這個新創建的Singleton將擁有和原Singleton同樣的ID。也就是說,Singleton本身無法修改,更新其信息也就意味著銷毀舊的Singleton的同時創建一個相同ID的新的Singleton。當成功收獲一個區塊時,由耕種池分配的1.75個代幣并不直接流入用戶或耕種池手中,而是進入Paytosingletonpuzzle里,只有耕種池才有權領取這些代幣。當用戶想要更換到新的耕種池時,需要使用現有的Singleton去創建一個包含新耕種池信息的新的Singleton,在一定的時間過后,用戶就會更換到新的耕種池中。一個Singleton對應一個特定的耕種池,各耕種池通過查看區塊鏈上的Singleton信息來判斷某用戶是否為其成員之一。

Chia瓦特云算力二期產品即將上線:2021年4月29日, 新加坡WBF交易所推出Chia云算力產品, 5月2日10Pi總額度全部售罄,值得關注的是,WBF交易所將于近日上線Chia瓦特云算力二期產品。
Chia Network由傳奇程序員、BitTorrent發明者Bram Cohen創立,可以借助廉價且冗余的未使用硬盤存儲空間來驗證其區塊鏈。CHIA依賴于文件存儲空間來驗證,再將它與時間證明相結合,即可消除大量攻擊的顧慮。[2021/5/2 21:18:32]
測試版演示
每一個PoolTab都代表一個Singleton。在PoolTab上,可以看到“耕種池名稱”、“耕種池URL”、“已獲得獎勵”、“當前難度”、“PointsBalance”等信息。

用戶可以選擇自己組建耕種池,也可以選擇加入其它耕種池。想要加入其它耕種池,只需將耕種池地址輸入Connecttopool的空白欄內,下方便會自動彈出該耕種池的相關信息。用戶通過仔細核實這些信息,來確保自己不會加入惡意耕種池中,以免遭遇欺詐。

Kimchi Finance近24小時抵押池的手續費消耗達882.17 ETH:據歐科云鏈OKLink數據監測,近24小時以太坊Gas消耗排名前三的地址分別為UniswapV2(10095 ETH)、Tether USD(4059 ETH)、SushiSwap(1,238.98 ETH)。
同期Kimchi Finance和Harvest.Finance分別消耗了882.17 ETH和364.21 ETH的手續費,空降近24小時以太坊全網Gas消耗排名的第四位和第五位。[2020/9/2]
在新的Point積分系統中,假設A貢獻難度是1000,B是10,那么A自然比B更重要,價值更大,因為A的證明比B的證明難度更高,當用戶通過耕種池耕種時,在耕種池的數據庫中,他們會被授予和所貢獻難度相應的積分,由此耕種池就可以追蹤用戶所擁有的積分,用戶也可以隨時查看自己的積分。在P盤時的設定菜單中加入了JoinaPool選項。在選項單里可以選擇none,即按照以往方式自己耕種,或者也可以選擇由自己創建的Singleton。

Q&A
Q:我可以用一張P圖加入兩個不同耕種池嗎?A:不可以,你的P圖與Singleton綁定,而一個Singleton一次只能指向由你自己設定的某一特定耕種池。Q:耕種池可以封禁用戶嗎?A:可以,因為SingletonID加密存儲于P圖中,所以耕種池理論上可以封禁用戶。雖然耕種池無法禁止用戶將自己指向其耕種池,但是耕種池可以通過不向用戶發放獎勵的方式封禁用戶。無論如何,耕種池獎勵依然是由耕種池控制。Q:耕種池有可能卷款跑路么?A:如果耕種池支付了你應得的獎勵,那就沒什么問題。不過一些流氓耕種池可以在支付間隔——也就是三天之內卷款跑路,理論上這類流氓耕種池確實可以在三天之內收集所有獎勵,然后不把獎勵發放給農民,自己卷款跑路。因此,耕種池的名譽是用戶在加入某耕種池前需要調查清楚的重要事項,畢竟沒人想加入流氓耕種池。另外,用戶永遠都有更換耕種池這一選項,用戶一旦發現自己加入的耕種池不太對勁,就可以馬上更換到其它耕種池。Q:用戶如何使用Singleton?A:用戶通過Chia官方的圖形操作系統來創建Singleton,在相應界面加入一個P圖NFT即可。對于沒有Chia代幣或mojos的用戶而言,可以去Chia官方水龍頭領取,地址為faucet.chia.net,或者用戶也可以從自己的朋友那里拿些mojos。Q:當為每個用戶的證明設限時,是否同時會為單用戶耕種規模設限。A:不會,這兩者是獨立的,如果你有100P空間,同時把證明難度設置的非常高,那么你最終得到的每日證明量可能會和擁有1T空間的人一樣多。Q:對于想要使用多個Singleton連接同一耕種池的用戶而言,是否需要每個Singleton單獨登錄?A:是的,目前每個Singleton需要單獨登錄。不過這只是Chia耕種池協議的第一個版本,后面還會陸續加入更多功能。Q:1.75/.25獎勵分割比例是否可以更改?A:不可以,這一比例存在于源代碼及共識之內,因此無法更改。我們之所以加入這一比例,是因為如果存在某一耕種池的規模在全網中超過了一定比例,那么原則上,它就可以通過攻擊其它耕種池來為自己牟利。為了讓全網的發展更為健康,這種獎勵分割是非常必要的,它保證這些被攻擊的耕種池或農民依然可以獲得部分獎勵。那些沒有獎勵分割的傳統礦池協議是糟糕的。另外Chia的交易手續費均直接流入農民手中,因為我們希望由農民創建區塊,而不是由耕種池創建區塊,這也會是對抗某些耕種池的惡意行為的有力武器。此外隨著今后的獎勵減半,獎勵分割的數量也會減半,但是比例依然保持不變。Q:耕種池如何設置提現的最小限額,它是否可以根據全網交易手續費的變化來進行更改。A:這完全由各個耕種池決定。Q:難度和獲取證明的機會是否是線性相關的?A:是完全線性相關的。這和TimeLord的速度也有關系,不過大部分時間里我們假設TimeLord的速度是恒定不變的。Q:獎勵機制會不會在未來改變?我們是否可以封禁耕種池?Chia究竟是不是真的去中心化?A:關于第一個問題,獎勵機制不會改變,目前我們發布的所有東西都是基于Layer2的,未來我們什么都不會去變更。我們不會去分叉,絕不會去硬分叉,在很長一段時間內也沒有任何軟分叉的打算。再次強調,獎勵機制不會改變,我們不是Chia網絡的獨裁者,這是一個去中心化的網絡。關于第二個問題,我們無法封禁耕種池,因為這是一個去中心化的網絡,我們并不擁有這個網絡,因此它也并不被我們掌控,所以我們無法封禁耕種池。關于第三個問題,是的,我們是非常去中心化的,當然也希望未來Chia能夠更加去中心化,以建設一個更健康的生態系統,我們希望存在多個耕種池相互競爭,而不是一家獨大。目前關于Chia的開發均在計劃之內,只不過這個計劃正在加速進行。Chia上線后的發展速度超乎我們的想象,因此人們對耕種池協議的需求之急也在我們的預料之外,要知道距離Chia幣價趨穩還不到一個月時間,目前我們正盡我們所能,以盡快推出耕種池協議。Q:任何人都可以建設耕種池嗎?A:是的。不過想要建設并運行耕種池并非易事,你需要通過一系列相關申請,還要進行KYC、AML等。另外,我們當然不會建設官方自己的耕種池,我們希望這個生態系統是健康的。

最后,官方表示他們不會再提前預告具體的耕種池協議上線時間,而是會在官方認為目前的耕種池協議已經準備好,并盡可能解決了所有bug之后再上線。另外在耕種池協議的測試網版本上線后,一旦官方確認測試網版本的耕種池協議可以在沒有重大bug的前提下有序運行三天時間,官方就會在主網為所有人上線耕種池協議。
Tags:CHISINGLELETTONEchidnaSingle FinancemathwalletsccTON幣轉錯了
NFT即非同質化代幣,是指一個擁有區塊鏈管理權,獨特的區塊鏈項目。例如,收藏、游戲物品、數字藝術、活動門票、域名,甚至是實物資產的所有權記錄.
1900/1/1 0:00:00原標題:BloombergCryptoOutlook–DiscountedandRefreshed 比特幣“小憩時間”:3萬美元至4萬美元正如我們所見.
1900/1/1 0:00:00來源:a16z內容網站Future;撰文:MarvinAmmori,UniswapLabs首席法務官;編輯:南風關于去中心化金融,也即「DeFi」,有很多的炒作、議論、懷疑、困惑和興奮之處.
1900/1/1 0:00:00北京時間6月9日,薩爾瓦多總統布格磊宣布其撰寫的《比特幣法》已得到薩爾瓦多國會絕大多數議員的認可,這意味著該法案將在90天后生效,比特幣將成為該國的法定貨幣.
1900/1/1 0:00:00PlutosNetwork現正式推出測試網Staking產品,并宣布水龍頭空投活動正式開啟!本次水龍頭活動共計送出1000萬枚測試網PLUT代幣.
1900/1/1 0:00:00災難女孩NFT表情包——災難女孩Gem空投NFTGemesis #7432以100ETH價格在Blur平臺售出:金色財經報道,據Blur行情數據顯示.
1900/1/1 0:00:00