BTC/HKD-3.3%
ETH/HKD-10.24%
LTC/HKD-7.82%
ADA/HKD-7.63%
SOL/HKD-7.07%
XRP/HKD-7.48%公鏈的擴容問題已經困擾區塊鏈行業多年,尤其在 DeFi、NFT 等加密衍生市場的擴張之下,生態最為完備的以太坊擁堵愈發嚴重,高費低效的網絡逐漸成為拖累行業發展的最大桎梏。
區塊鏈的擴容主要分為 Layer 1 和 Layer 2 兩個方向。Layer 1 方向是指改進公鏈本身以提升性能,即鏈上擴容,包含增加區塊大小(例如比特幣現金)、分片(例如以太坊 2.0)等;Layer 2 方向是指不對主鏈(Layer 1)進行任何改進,而是構建一個鏈下的二層(即 Layer 2),在二層處理部分交易以分擔主鏈的壓力,只在必要時和主鏈進行交互,即鏈下擴容。
早年間 Layer 1 擴容更受市場關注,出現過很多主打增加區塊大小的比特幣分叉項目,以及各類號稱「以太坊殺手」的高 TPS 公鏈項目,以太坊本身也會在 2.0 版本實現分片擴容。但隨著 DeFi 的繁榮,人們逐漸意識到僅憑 Layer 1 擴容已經無法滿足需求(除非犧牲去中心化程度),Layer 2 擴容可能才是當下形勢下的最優解。
本文將重點探討三種 Layer 2 方案,分別為最早期的狀態通道方案、如今走向沒落的 Plasma 方案以及風頭正勁的 Rollup 方案(包含 zkRollup、Optimistic Rollup 及 Arbitrum 方案)。
狀態通道的原理是開辟一個鏈下的「通道」,用戶可以通過在智能合約中鎖定資產的方式,來將鏈上資產「轉移」至通道中,并在通道中進行資產交互。在通道內進行資產交互操作不會占用主鏈的資源,且無需耗費昂貴的交易費用,可以適用于一些高頻小額支付場景。用戶在離開通道時進行結算,資產將轉回主鏈。

以實際的應用場景為例,例如用戶 A 為用戶 B 提供某項服務,需要用戶 B 每隔 1 小時向用戶 A 支付一次小額的服務費。如果這發生在主鏈(Layer1)上,則需要占用大量的主鏈計算資源,且需要頻繁支付昂貴的手續費。如果使用狀態通道,用戶 B 可以鎖定部分資金進入通道,在通道內向用戶 A 進行支付,每次支付都會使兩者的賬戶狀態更新。當服務期結束后,用戶 B 可以取回剩余的資金返回至主鏈,用戶 A 也可以將在通道內收到的服務費返回至主鏈。
火幣DeFi實驗室運營負責人高潮:H系列資產會幫助主流公鏈資產遷移到以太坊上 深耕DeFi協議:12月21日,火幣DeFi實驗室運營負責人高潮與Bandot創始人陳楓以“Bandot x 火幣HBTC:以太波卡跨鏈網關Guru開啟HBTC Staking,1000萬BDT空投?”為主題進行了分享。
在談到“BTC未來在DeFi世界的發展前景”時,高潮表示,BTC是全球最大的數字資產,占比高達66%,但是這些資產現在很多都在沉睡,而喚醒沉睡BTC最好的辦法就是到以太坊來DeFi,未來BTC用戶會成為DeFi最大的推動者。現在BTC在以太坊的占比只有1%,未來1-2年,這個數字可能會高達10%。
高潮同時表示,火幣發行的H系列資產會把主流的公鏈資產都遷移到以太坊上,深耕DeFi協議,并逐步進入頭部DeFi協議。目前,HBTC已覆蓋了借貸、交易、衍生品等協議。隨著火幣生態鏈的發展,更多H系列資產會被DeFi世界所使用,尤其是亞洲用戶。同時H系列資產會跟更多DeFi協議合作,持續給HBTC用戶提供福利。[2020/12/21 15:59:02]
狀態通道的解決方案也可以為一些 DApp 提供幫助,例如區塊鏈游戲。假如用戶 A 和用戶 B 進行游戲對戰,該游戲由智能合約控制,雙方可以鎖定一些資金并開啟通道,在鏈下通道進行游戲,游戲結束后通道關閉,獲勝方獲得資金獎勵。
上文的例子中僅有兩個參與方,這類應用場景非常有限,而具備多個參與方的狀態通道「網絡」才是其完全形態,這要利用通道的「可組合性」,例如用戶 A 和用戶 B 之間有一個通道,用戶 B 和用戶 C 之間也有一個通道,那么 A 和 C 就可以通過 B 實現交互。
狀態通道是最早的擴容方案之一,目前存在著兩點比較明顯的限制。首先,狀態通道的使用范圍僅限于加入通道的用戶,無法向通道外的用戶發送資金;其次,狀態通道內的資產在邏輯層面必須要有「所有者」,Uniswap 智能合約等沒有明確所有者的對象無法使用狀態通道,這就導致其應用場景大大受限,只能在一些有限的支付場景使用。
相關項目:閃電網絡
狀態通道最知名的應用便是比特幣的「閃電網絡」。閃電網絡是為了緩解比特幣交易擁堵、實現小額快速支付的技術。近期,薩爾瓦多宣布成為首個將比特幣作為法定貨幣的國家,該國曾與加密貨幣錢包 Strike 建立合作伙伴關系,Strike 就是使用閃電網絡進行支付結算。
BITUAN幣團主流幣行情:BTC 24小時漲0.68%:BITUAN幣團交易所官方行情數據,截至7月20日15:00,BTC 24小時漲0.68%,現報9181.22 USDT;ETH 24小時漲2.06 %,報238.48 USDT;EOS24小時漲4.69%,報2.5954 USDT;BCH 24小時漲1.80%,報226.12 USDT;BSV 24小時漲1.95%,報171.8816 USDT;LTC 24小時漲1.43%,報42.54 USDT;XRP 24小時漲0.97%,報0.19857 USDT;ETC 24小時漲3.22%,報6.1728 USDT。[2020/7/20]
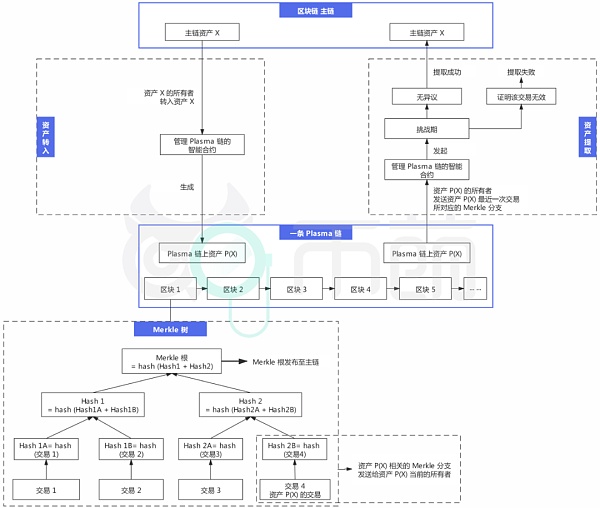
Plasma 可以理解為一個側鏈框架,加密領域以往出現過很多側鏈解決方案,側鏈的核心難點在于雙向錨定(2WP)的安全實施。其中前向錨定(從主鏈轉移資產至側鏈)是比較簡單的,通用方案是用戶將資產鎖定在主鏈上,然后在側鏈生成對應的資產。難點在于后向錨定(從側鏈提取資產至主鏈),由于側鏈無法達到主鏈的安全性,所以存在側鏈被攻擊/側鏈運營商監守自盜導致資金無法提取/資金被他人惡意提取的可能性。Plasma 為了解決該問題,引入了「挑戰期」的設定。
具體而言,用戶將資產從主鏈轉移至 Plasma 鏈(基于 Plasma 方案構建的側鏈)時,需要將主鏈資產發送至管理 Plasma 鏈的智能合約,該資產即可進入 Plasma 鏈中進行交互。每隔一段時間,Plasma 鏈的操作者(或稱作驗證者、運營商或節點,即 Plasma 鏈上的維護者)就會對該時間段內 Plasma 鏈的交易進行一次「批處理」并生成 Merkle 樹,相當于生成一個區塊。操作者會將 Merkle 樹的 Merkle 根發布到主鏈上,另外還會將該 Merkle 樹中涉及某項資產交易的 Merkle 分支發送給該資產當前的所有者。
當用戶申請將資產從 Plasma 鏈提取到主鏈時,則需要向主鏈的智能合約提交該資產最近一次交易對應的 Merkle 分支,用來證明資產提取操作的合法性,智能合約會發起一個挑戰期(例如 7 天)。在挑戰期內,任何人都可以使用其他的 Merkle 分支來驗證和質疑該項提取操作的合法性,如果挑戰期內有人能證明此為欺詐交易(例如用戶在提取資產時并不擁有該資產),那么用戶將提取失敗,否則會提取成功。
聲音 | 葛越晟:現階段加密貨幣已得到主流社會的認可:今日,張力紅人說線上對話Matrixport CEO葛越晟,金色財經戰略支持直播。葛越晟指出:當前階段,我覺得加密貨幣已經得到了主流社會的認可。根據市場調研,10%的美國人曾買過加密貨幣。加密貨幣作為一類型資產,它已經證明了這個世界是需要它的,無論從投資用戶還是市值角度都能說明這一點。
此外,他還表示對區塊鏈的應用方向表示樂觀,這個領域將可能搭建出一整個產業。[2020/2/14]
如下圖所示,例如用戶 A 在主鏈上擁有資產 X,并將其轉入了智能合約,在 Plasma 鏈上獲得對應資產 P(X)。后續用戶 A 在 Plasma 鏈上把資產 P(X) 轉給了用戶 B,這筆交易被記錄在區塊 1 Merkle 樹的交易 4 位置。Plasma 鏈的操作者在打包區塊 1 時,會將 Merkle 根發布到主鏈,并將交易 4 對應的 Merkle 分支發送給資產 P(X) 當前的所有者用戶 B。用戶 B 此時申請提取該資產到主鏈,則需要向主鏈智能合約提交交易 4 的 Merkle 分支,智能合約發起挑戰期,如果挑戰期內無人證明該項操作存在欺詐,則用戶 B 成功提取資產。

上文為 Plasma 方案的大致運作方式,在其演變過程中,衍生出了多種改良版的方案,例如 Plasma MVP、Plasma Cash、More VP 等。這些方案都繼承了 Plasma 的高安全性,但也共同存在著一些問題:
退出時間長:提取資產到主鏈時,需要較長的挑戰期。
需要定期上線:用戶(或受委托方)必須定期上線,以實現對 Plasma 鏈的監控,否則出現黑客攻擊事件時可能錯過挑戰期。
批量退出對主鏈的壓力:如果一個 Plasma 鏈上的大量用戶在同一時間段內提取資產到主鏈,所有用戶都要在挑戰期內進行挑戰以完成提款,這也就意味著會批量發布到主鏈上,產生踩踏效應,導致主鏈嚴重擁堵。
數據可用性問題:理想狀態下,Plasma 鏈的操作者會將特定的底層數據(Merkle 分支)發送給用戶自己進行保管,也就是具備數據可用性。但萬一操作者作惡,只發布 Merkle 根至主鏈,但拒絕發布底層的交易數據給用戶(即存在數據不可用的可能性),這會使用戶無法驗證該 Plasma 鏈的正確性。
分析 | TokenGazer:吞吐量的提升將賦能主流公鏈新的價值 ?:在4月17日Algorand全球行杭州站活動中,TokenGazer高級研究員HK分享了他對于公鏈數據表現的思考:PoS的市值小,使用率低,但使用率低的一個重要因素是PoS的TPS容量會比PoW要高很多。目前被廣泛接收的公鏈,一旦吞吐量更上一個臺階,手續費進一步降低,將產生新的業務模式,這些新的業務模式將賦予公鏈新的價值。
?
通過聚類算法,將以太坊的地址采用半監督學習的方法進行分類,在刨去礦工、交易所、錢包的元素之后,我們可以清晰的看到以太坊上出現的新的使用類型,這就給了我們一個新的觀測的角度,去看看到底哪些token的活躍度比較高,這樣就能更好的估量公鏈未來的發展。[2019/4/17]
相關項目:Polygon(Matic)
Polygon 原名 Matic,是一個運行在 EVM 上的基于狀態的側鏈,采用 Plasma 解決方案和 PoS 共識機制。Polygon 對 Plasma 進行了改進,改進主要包含將 UTXO 模型轉變為賬戶余額模型、采用雙重 PoS 機制、兼容 EVM 等,使其不僅可以做到和狀態通道類似的、資產具備明確所有者的支付類用途,還可以支持運行各類基于智能合約的 DApp。
Polygon 兼容以太坊 EVM,有完善的開發工具,以太坊上的開發者可以輕松移植應用至 Polygon 生態,目前包含 Aave、Sushiswap、Curve、1inch 等在內的多個以太坊 DeFi 應用已經移植到 Polygon 的 Plasma-PoS 鏈中。

目前 Polygon 主要為以太坊主鏈提供擴展,未來會支持更多主鏈。Polygon 的愿景是成為「Layer 2 聚合器」,除 Plasma 方案外,未來還將同時兼容 Optimistic Rollup、zkRollup、Validium 等方案。
由于 Plasma 方案存在無法解決的數據可用性等問題,所以逐漸走向沒落,而更具優越性的 Rollup 方案開始成為當前最受關注、最具落地價值的 Layer 2 方案。
行情 | 主流幣大幅上漲 BTC漲幅達8.87%:7月18日,根據實時數據,主流幣呈大幅上漲態勢,BTC漲幅到目前已達8.87%。截至發稿時間,BTC上漲8.87%,暫報48984.66元人民幣;ETH上漲4.78%,暫報3361.24元人民幣;EOS上漲9.12%,暫報58.81元人民幣。[2018/7/18]
Rollup 的邏輯與 Plasma 方案類似,兩者最大的區別如下。
Plasma 本質上是將計算和數據都轉移到鏈下(自己的 Layer 2 網絡中),只將鏈下的交易數據進行處理后的結果(Merkle 根)發布到主鏈,用戶無法通過 Merkle 根了解到每一筆交易的信息,如果 Plasma 鏈操作者拒絕將底層的交易數據發給用戶,那么就存在數據不可用的問題。
Rollup 方案的核心在于,將鏈下大量的交易進行打包壓縮(批處理),然后將壓縮的數據發布到主鏈,發布到主鏈的壓縮數據中包含了每筆交易的基本信息,這就保證了數據的可用性(可驗證性),進而可以實現對操作者的免信任。
下文具體闡述 Rollup 方案的運行方式。
首先,在主鏈上存在 Rollup 智能合約,里面存有狀態根,即表征 Rollup 狀態的 Merkle 根,Rollup 狀態包含 Rollup 中的賬戶余額、合約代碼等。
操作者在收集到大量鏈下交易數據后,會在主鏈上向 Rollup 智能合約發起批處理操作(可以理解為生成一個 Rollup 區塊),里面包含打包壓縮的交易數據,以及舊的狀態根(執行批處理前的狀態根)和新的狀態根(執行批處理后的狀態根),智能合約會檢驗新舊狀態根是否匹配(即新的狀態根是否可以由這批交易觸發狀態轉換生成),如果檢驗通過,舊狀態根會更新為新狀態根。

批處理中的交易的輸入方或輸出方可以是來自 Rollup 外部的,這就可以實現用戶在 Rollup 中的資金存取。例如用戶從以太坊主鏈轉移資產到 Rollup 合約,那么這筆交易就是從 Rollup 外部的以太坊主鏈輸入資產至 Rollup 內部,同理,如果是從 Rollup 內提取資產返回以太坊主鏈,就是從 Rollup 內部輸出資產至 Rollup 外部。
Rollup 方案中有一個核心的安全問題:如何保證批處理執行后的新的狀態根是正確的?即如何防范操作者偽造交易或狀態根、確保狀態轉換的有效性。針對該問題,出現了兩種 Rollup 方案,分別是基于「有效性證明」的 zkRollup 和基于「欺詐證明」的 Optimistic Rollup。
方案 3.1 · zkRollup
zkRollup 采用 zk-SNARK(零知識簡潔無交互證明)技術。零知識證明是指證明者(操作者)能夠在不向驗證者提供任何有用的信息的情況下,使驗證者相信某個論斷是正確的。在 zkRollup 方案中,操作者在發起批處理時,除了提交壓縮的交易數據和新舊狀態根外,還需要提交 zk-SNARK 有效性證明,主鏈上的 Rollup 智能合約會據此檢驗狀態根轉換是否有效,這一過程相當于讓操作者「自證清白」。
zkRollup 方案通過零知識證明消除了狀態轉換過程中的有效性疑慮,本質上是通過密碼學組件的加持來取代可信方(即取代對于操作者的信任),可以實現無交互、免信任的高安全性,也更加符合加密世界的基本理念,而且能夠免除類似于 Plasma 的挑戰期設定,發出資產提取申請后,下次批處理即可到賬。zkRollup 的缺點在于,零知識證明生成過程復雜、計算成本高、耗費時間長,所以對通用型的智能合約(例如 DeFi 應用)支持不友好,當前更適用于普通轉賬交易等應用場景。
相關項目:zkSync
zkSync 并非單一的 zkRollup 架構,而是采用 zkRollup + zkPorter 架構(zkSync 2.0 版本),可以支撐更高的吞吐量,并構建了 zkEVM,zkEVM 支持 Solidity 智能合約,與以太坊 EVM 兼容,開發者可以在 zkEVM 上構建應用,或遷移以太坊主鏈上的應用至 zkSync 2.0。目前 zkSync 2.0 已經上線測試網。
具體而言,zkSync 2.0 的 Merkle 樹架構如下圖所示,分為 zkRollup 和 zkPorter 兩個分支,兩者有各自的 Merkle 根,并在各自的葉子節點上產生了兩種賬戶:zkRollup 賬戶和 zkPorter 賬戶。用戶在 zkSync 2.0 可以享受 zkRollup 和 zkPorter 賬戶的混合體驗,能夠自由選擇賬戶類型,且兩者是完全可互操作的。

zkRollup 和 zkPorter 的區別在于數據可用性的實現方式上。
依據上文對 zkRollup 原理的描述,zkSync 2.0 的 zkRollup 為了保證數據可用性,會將所有鏈下的交易數據進行壓縮并發布到以太坊主鏈。這樣的優點是可以達到和主鏈相同的安全性,但缺點在于,以太坊主鏈的區塊大小是有上限的,即使是通過壓縮,其吞吐量也可能無法滿足未來的需求。
zkPorter 相當于額外建立了一個渠道為鏈下交易提供數據可用性。zkPorter 賬戶的交易數據會發布到 zkPorter,zkPorter 由 zkSync 代幣持有者通過權益證明(質押代幣)來保障安全性。這樣的優點在于能夠實現更高的吞吐量,但無法達到 zkRollup 的媲美主鏈的安全性。
方案 3.2 · Optimistic Rollup
Optimistic 的字面含義是「樂觀」,Optimistic Rollup 和 zkRollup 在理念上的區別也在于此。
zkRollup 的理念凸顯「悲觀」,默認所有的操作者都會作惡,于是要求每個操作者在發起批處理時都要同時提交有效性證明,以讓智能合約驗證其操作是有效的。
Optimistic Rollup 的理念偏向「樂觀」,其假設所有操作者提交的批處理都是有效的,智能合約無需對其進行檢驗,而是設定一個類似于 Plasma 的挑戰期,在此期間如果有人發現操作者存在偽造/篡改交易等作惡情況,可以對其發起挑戰,挑戰成功則會回滾錯誤的區塊,并對相關操作者進行懲罰(扣除保證金)。Optimistic Rollup 的本質是欺詐證明,讓各參與方互相監督,通過懲罰機制來提高作弊成本。
Optimistic Rollup 相比 zkRollup,優點在于技術復雜度更低,對通用性智能合約的實現更加友好(Optimistic Rollup 項目還推出了兼容以太坊 EVM 的虛擬機 OVM)。Optimistic Rollup 的缺點主要在于和 Plasma 類似的挑戰期設定,資金的提取需要等待長達 7 天的挑戰期結束,這在欺詐證明機制下是無法避免的。
Arbitrum 同樣是采用欺詐證明,與 Optimistic Rollup 原理大致相同,主要的區別在于解決挑戰期內爭議的方式。
Optimistic Rollup 采用單輪欺詐證明,在 Rollup 運行過程中,如果有人對操作者的批處理操作產生質疑并發起挑戰,那么就會在主鏈上一次性模擬調用執行整個批處理的數據,以驗證是否存在欺詐。
Arbitrum 采用的是多輪欺詐證明,將規模大的爭議拆分成小的爭議,一步一步找到該項爭議在批處理中的具體位置,然后再通過主鏈上的智能合約執行該部分來確定它是否正確。也就是僅在以太坊主鏈中執行最關鍵的一步,而非執行整個批處理進行驗證。
多輪欺詐證明相比單輪欺詐證明,優點在于能夠減少主鏈上的工作量,消耗 Gas 更低,缺點在于多輪驗證需要耗費更多的時間,兩者的本質可以歸結為解決爭議時的鏈上成本和時間成本之間的權衡。
Arbitrum 的另外一個優點是可以完全兼容以太坊 EVM,以太坊上的項目可以不修改任何代碼地部署至 Arbitrum(遷移至 Optimistic Rollup 需要更改代碼),同時可以使用 MetaMask、Chainlink、Truffle 等成熟的基礎設施服務。
Arbitrum 是目前最受關注的 Layer 2 解決方案,包含 Uniswap、Sushiswap、Bancor 等在內的主流 DeFi 協議都陸續宣布使用 Arbitrum 方案,值得一提的是,Uniswap 早期合作的 Layer 2 平臺是 Optimistic Rollup,后續通過社區投票決議連接 Arbitrum。此外,Chainlink、The Graph 等大量以太坊上的基礎設施服務也宣布入駐 Arbitrum,Arbitrum 的未來生態值得期待。
Layer 2 擴容方案已經經歷了數年的演進,最初只是為了實現加密貨幣的快速支付,后續隨著 DeFi 的發展,Layer 2 也就順理成章地成為了解決區塊鏈技術規模化應用的主流技術方案。在擴展以太坊的道路上,狀態通道和 Plasma 已經被逐漸拋棄,Rollup 開始成為包含 Vitalik 在內的整個以太坊社區最認可的解決方案,其中 Optimistic Rollup 和 Arbitrum 是在目前的技術背景下最易實現的方案,而隨著零知識證明技術的進步,zkRollup 則更有可能成為最終的 Layer 2 方案。
2021年6月18日四川省有關部門正式下發通知,要求發電企業自查自糾,立即停止向虛擬貨幣“挖礦”項目供電,不折不扣落實國家清理要求.
1900/1/1 0:00:006月20日,由濟南經濟開發區管理委員會、濟南市長清區大學園區建設指揮部、濟南市長清區工業和信息化局等政府單位及國家權威機構聯合主辦.
1900/1/1 0:00:00根據btc.com提供的數據,8天后,比特幣挖礦難度將再度下調13.51%。加之5月30日-15.97%、6月14日-5.30%兩次下調,屆時將再一次看到挖礦難度三連降.
1900/1/1 0:00:00對于散戶投資者而言,DeFi融資中充滿了各種早期投資機會。今年圍繞DeFi的融資活動很多。最近a16z和Polychain領投了dYdX的C輪融資,一共籌集了6500萬美元.
1900/1/1 0:00:00金色財經推出金色硬核(Hardcore)欄目,為讀者提供熱門項目介紹或者深度解讀。比特幣的內在特性是必然性,而不是或然性,它建立在自然法則之上.
1900/1/1 0:00:00近日,薩爾瓦多通過了《比特幣法案》,比特幣作為法定貨幣。這標志著,比特幣在該國享有計價、支付、繳稅,以及免除資本利得稅等類近于法定貨幣的權能或地位.
1900/1/1 0:00:00